Select Production from the left panel in the Firefly homepage or navigate directly to the production page.
Learn how to add and connect input, output, and processing nodes to automate creative tasks.
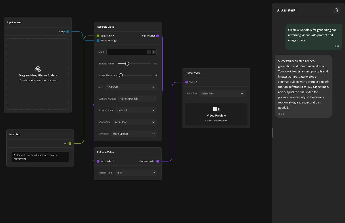
With workflows, you can combine input nodes- text, images, and videos, processing nodes- generate, edit, transform, and output nodes- final deliverables, into automated sequences. This feature helps streamline content creation when you need to maintain consistency across multiple assets or experiment with different creative directions.
Workflows are especially helpful when you need to create multiple versions of creative assets, apply the same edits to a batch of them, or experiment with different generative‑AI styles using the same source materials.
Build a workflow canvas
Select Create workflow to open a new workflow screen.
From the Add nodes section, drag your desired input nodes onto the canvas—choose from Input Image, Input Text, or Input Video.
Add corresponding output nodes to define your final deliverables—choose from Output Image, Output Text, or Output Video.
Once you've defined the inputs and outputs, add processing nodes to establish a workflow.
From the Image, Video, or Text and Data sections, select processing nodes that match your creative goals, for example:
- Image: Generate Image, Upscale Image, Rescale Image, Auto Tone, Auto Straighten, Crop, Expand, Photoshop actions, and others.
- Video: Generate Video, Reframe Video, and Translate Video.
- Text and Data: Generate Text, and Merge InDesign Data.
Drag your selected processing nodes onto the canvas between your input and output nodes.
Hover over a node’s connection point until the Add icon appears, then select it to connect that node to another function in your workflow.
Some nodes have multiple connection points. For example, a Generate Video node can connect to two different inputs: Text Prompt and Reference Image. Additionally, each connection point can link to different input or processing nodes.
If you find that adding nodes manually is confusing or complex, go to the Assistant panel and type in your question or expectation into the prompt box to let the assistant create the workflow you need.
After connecting all your nodes, test your workflow with sample inputs to verify it produces the results you expect. You can refine node settings and connections until the workflow matches your creative requirements.
Turn text into art with Adobe Firefly
Create beautiful images and video clips from text prompts using generative AI.